文章最后更新时间:
碍于不会制作动态LOGO,介于AI的强大,写了这么一个LOGO插件,高度模块化设置,所有显示都能自定义设置,内设几种动效,不满意可以自定义设置动效
- 新增字体上传功能,单独针对LOGO改变字体(支持上传 TTF、WOFF2格式的,切记去宝塔里把上传的字体格式在PHP防盗链里加上,防止被其他人盗用)
- 新增实时预览功能
- 新增主标题和副标题支持分别自定义大小的功能
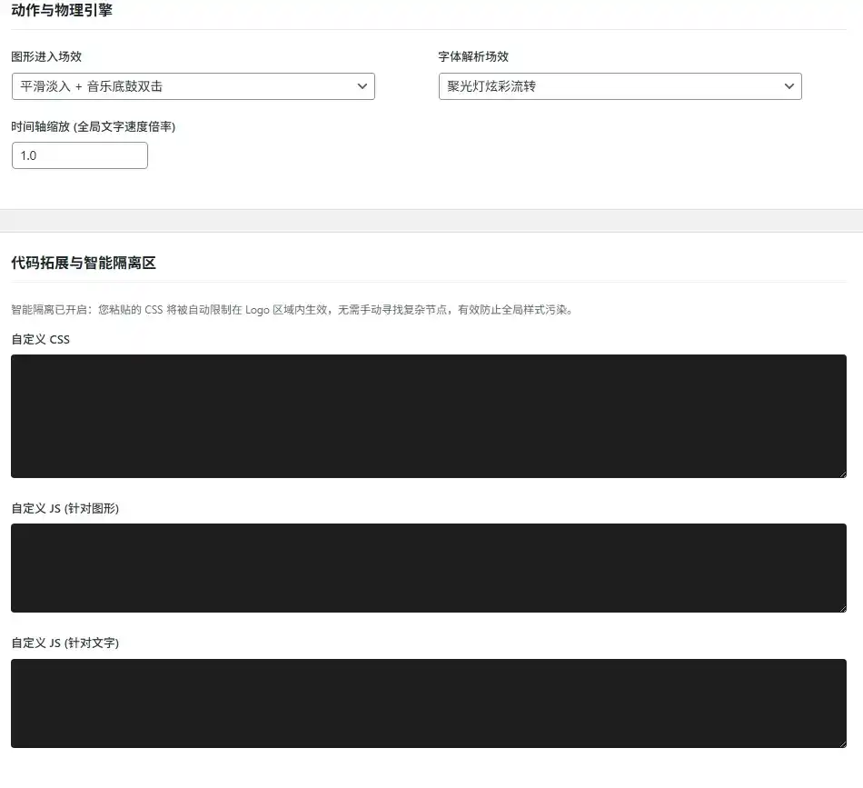
- 然后优化了自定义CSS和JS,如果你找到一个代码,可能不规范,粗略粘贴进去保存它会智能分析代码并利用,防止污染或破坏您网站的原有前端框架
- 然后增加一个备份功能,如果你使用了自定义CSS和JS,保存后可自动备份,提供一键删除和恢复功能
- 最后自定义功能和备份功能我还没使用过,不知道有没有什么问题,不解决售后问题,后面我自己发现了有什么问题再来优化,或者你自己投喂给AI来优化,插件代码无加密
最后,祝大家有个漂亮的LOGO,告别复杂的LOGO设计,和需要花钱才能制作出的LOGO😋
![图片[1]-子比自定义Logo插件-白川技术站](https://www.heiecom.com/wp-content/uploads/2026/03/711b605eafedaefc847924bb87ec34ee_20260310160548145-ScreenShot_2026-03-10_155106_866_x-oss-processimage2Fqualityq_502Fresizem_fillw_1300h_722.webp)
![图片[2]-子比自定义Logo插件-白川技术站](https://www.heiecom.com/wp-content/uploads/2026/03/aa0c30d7358cf85a01d1febcd6e77c34_20260310160600443-2222.webp)
本文由 白川技术站—社会志愿服务团队 发布,转载请注明出处:子比自定义Logo插件
温馨提示:
本文最后更新于
2026-03-11 20:38:00
© 版权声明
文章版权归作者所有,未经允许请勿转载。
THE END














暂无评论内容